美团妹子怎么联系,南京大圈高端工作室,广州越秀品茶工作室怎么预约,广州品茶工作室

北京注册公司流程及费用我都整理好啦!代办个体公司营业执照办理,提供北京公司注册地址,正规公司注册代办代理记账公司,公司变更,股权变更,公司注销转让一站式优质服务。
您当前位置:首页 > 代理记账 > 涉税服务

新电子税局清税申报(税务注销办理)操作指引

  新电子税局清税申报(税务注销办理)操作指引  一、业务概述  市场主体终止经营活动退出市场前,须先向主管税务机关进行清税申报,办理税务注销。税务注销办理分为简易注销和普通注销流程(包含即办注销、一般注销)?! 《?、办理流程  简易注销:系统自动办..

010-85803387 立即咨询

快速申请办理

称       呼 :
手机号码 :
备       注:

新电子税局清税申报(税务注销办理)操作指引

发布时间:2024-12-23 热度:

  新电子税局清税申报(税务注销办理)操作指引

  一、业务概述

  市场主体终止经营活动退出市场前,须先向主管税务机关进行清税申报,办理税务注销。税务注销办理分为简易注销和普通注销流程(包含即办注销、一般注销)。

  二、办理流程

  简易注销:系统自动办结;

  普通注销(即办注销):即时办结;

  普通注销(一般注销):小规模纳税人5个工作日;一般纳税人10个工作日内办结。

  三、前置条件

  纳税人在清税申报前或申报清税期间应对相关税费进行申报、结清税款。

  具有企业所得税税种认定的纳税人,在清税申报前完成企业所得税清算报备。

  四、功能路径

  1.【我要办税】—【综合信息报告】—【状态信息报告】—【清税申报(税务注销办理)】。

  2.通过消息提醒提供的链接跳转进入。

  3.通过首页搜索栏输入关键字查找。

  五、操作步骤

  第一步

  登录新电子税务局,点击【我要办税】—【综合信息报告】—【状态信息报告】—【清税申报(税务注销办理)】功能菜单。

  第二步

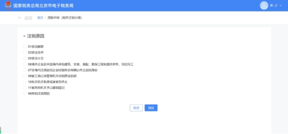
  跳转至清税申报(税务注销办理)界面,展示注销原因。

  (1)非跨区财产税主体登记纳税人,展示所有注销原因。

  (2)跨区财产税主体登记纳税人,则仅展示跨区财产税主体可适用的注销原因。

  注销原因展示:

  第三步

  选择注销原因。

  (1)注销原因为【01依法解散】、【06境外企业在中国境内承包建筑、安装、装配、勘探工程和提供劳务,项目完工】、【07非境内注册居民企业经税务总局确认终止居民身份】、【09被工商行政管理机关吊销营业执照】、【11被其他机关予以撤销登记】、【99其他注销原因】时。点击【预检】。

  (2)注销原因为【02依法合并】、【03依法分立】时。弹出合并分立报告业务办理提醒:“您选择的注销原因为:依法合并。请先办理合并分立报告业务?!?,点击【合并分立报告】系统跳转至合并分立报告功能界面进行业务办理(具体操作请查看《合并分立报告》操作手册)。点击【取消】返回功能界面。

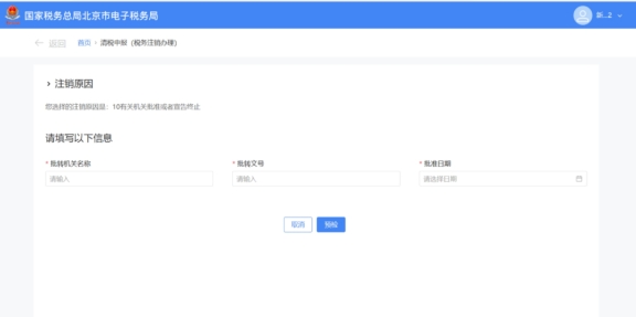
  (3)注销原因为【10有关机关批准或者宣告终止】。

  1)展示信息填写界面。

  2)录入相应信息,点击【预检】。

  第四步

  预检时不同满足条件对应不同的业务办理场景。

  (1)即办注销通过时(满足即办资格及即办条件,且不存在未办结事项时)。

  1)系统提示“尊敬的纳税人:您符合税务即办注销条件,确认是否注销!”,点击【确定】。

  2)系统提示“尊敬的纳税人,清税申报业务已办理成功,点击查看《清税证明》。”,点击【《清税证明》】进行下载。

  3)系统跳转至清税证明界面,点击【下载】进行清税证明下载。

  (2)即办注销不通过时。

  1)符合即办注销资格及条件,但存在未办结事项,且未办结事项存在非提示类事项时。弹出未结事项告知界面,系统提示“您存在以下未办结事项:您可选择办理未结事项,办理完结后点击刷新,继续进行清税申报。”,展示未结事项以及对应办理链接按钮。

 ?、僦苯油ü炖矸绞搅唇影磁グ炖砦窗旖崾孪睢?/p>

  点击未结事项对应的办理方式按钮,系统跳转到未办结的业务功能,完成未结事项办理后,重新进入“清税申报(税务注销办理)”功能,完成清税流程操作。

 ?、谠莶话炖?,优先签署承诺书。

  a.点击【签署承诺书】。

  b.系统跳转即办《清税证明》承诺书界面,点击【去认证】。

  c.弹出二维码认证窗口,系统提示“选择承诺制需要法定代表人进行实名认证”,使用“电子税务局app”进行扫码认证,点击【确定】。

  d.点击【下载】 下载“即办《清税证明》承诺书”,点击【确定】。

  e.系统提示“尊敬的纳税人,您申请的清税申报已办理成功,点击查看《清税证明》,并在承诺期限内完成未结事项办理?!保? 点击【《清税证明》】可下载清税证明,点击【返回首页】可返回电子税务局首页。

  2)符合即办注销资格及条件,但存在未办结事项,且未办结事项都为提示类事项时。

  ①系统弹出未结事项告知界面,系统提示“您存在以下未办结事项:您可选择办理未结事项,办理完结后点击刷新,继续进行清税申报?!?,展示未结事项以及对应办理链接按钮,点击【继续办理】。

 ?、谙低程崾尽白鹁吹哪伤叭耍耗纤拔窦窗熳⑾跫啡鲜欠褡⑾?”,点击【确认】。

 ?、厶涟炖沓晒缑?,提示“尊敬的纳税人,清税申报业务已办理成功,点击查看《清税证明》?!?,点击【《清税证明》】。

 ?、芴燎逅爸っ鹘缑?,点击【下载】进行清税证明下载。

  (3)一般注销通过时。

  1)系统提示“尊敬的纳税人:您符合税务注销申请条件,确认是否提交申请!”,点击【确定】。

  2)跳转至提交成功界面,提示“您发起的清税申报申请已提交,税务机关将在5日内受理,如有疑问可通过征纳互动或拨打12366、主管税务机关电话等进行咨询。进度查询:我要查询-办税进度及结果信息查询”,点击【返回首页】返回电子税务局首页。

  (4)一般注销不通过。

  1)存在未办结事项,且未办结事项存在非提示类事项时。

 ?、俚鑫唇崾孪罡嬷缑妫低程崾尽澳嬖谝韵挛窗旖崾孪睿耗裳≡癜炖砦唇崾孪?,办理完结后点击刷新,继续进行清税申报?!保故疚唇崾孪钜约岸杂Π炖砹唇影磁?。点击未结事项对应的办理方式按钮进行办结,完成未结事项办理后,重新进入“清税申报(税务注销办理)”功能。

  ②系统提示“尊敬的纳税人:您符合税务注销申请条件,确认是否提交申请!”,点击【确认】。

 ?、厶撂峤怀晒缑妫崾尽白鹁吹哪伤叭?,您的清税申报申请已提交,税务机关将在5日内受理,如有疑问可通过征纳互动或拨打12366、主管税务机关电话等进行咨询。进度查询:我要查询-办税进度及结果信息查询”,点击【返回首页】返回电子税务局首页。

  2)存在未办结事项,且未办结事项都为提示类事项。

  ①弹出未结事项告知界面,系统提示“您存在以下未办结事项:您可选择办理未结事项,办理完结后点击刷新,继续进行清税申报?!?,展示未结事项以及对应办理链接按钮,点击【继续办理】。

 ?、谙低程崾尽白鹁吹哪伤叭耍耗纤拔褡⑾昵胩跫?,确认是否提交申请!”,点击【确定】。

  ③跳转至提交成功界面,提示“尊敬的纳税人,您的清税申报申请已提交,税务机关将在5日内受理,如有疑问可通过征纳互动或拨打12366、主管税务机关电话等进行咨询。进度查询:我要查询-办税进度及结果信息查询”,点击【返回首页】返回电子税务局首页。

  六、报送资料

  无。

  七、注意事项

  1.一般注销中,当纳税人向税务主管机关申报清税时,税务机关将根据清税申报是否存在风险疑点,中止办结时限,并进一步核实纳税人完税情况。

  2.纳税人采用承诺注销打印清税证明后,未办结事项可以通过登录电子税务局进入该功能“未结事项告知”办理。

  八、常见问题

  问:如果已注销或已提交注销申请进入功能会有提示吗?

  答:办理不同业务后再进入会有相应提示:

  (1)已注销:您已注销,如需下载打印《清税证明》,可通过【我的查询】功能下载。

  (2)已提交注销申请:您提交的注销申请已受理,预计5日可收到审核结果,请耐心等待,您可通过电子税局查询??榻胁檠?/p>




企行财税主营业务: 公司注册、公司变更、代理记账、涉税处理、公司转让、公司注销、商标注册、公司户车牌转让,投资/资产/基金类公司转让, 免费咨询电话:010-85803387 。工商老师私人手机号:17701222182

关闭窗口
上一篇:新电子税务局跨区迁移操作流程
下一篇:给外籍员工缴纳社保是否缴纳个税?

相关阅读

个人独资企业与一人有限公司在纳税方面有什么差别
个人独资企业与一人有限公司在纳税方面有什么差别

  个人独资企业与一人有限公司在纳税方面的差别主要体现在所得税的征收方式和税率上。一人有限公司需要缴纳企业所得税,而个人独资企业则需要缴纳个...

电子税务局办税攻略丨申报失败,您没有进行网上抄报税或网上抄报税失败(未抄报)!请先进行网上报税操作,如何处理?
电子税务局办税攻略丨申报失败,您没有进行网上抄报税或网上抄报税失败(未抄报)!请先进行网上报税操作,如何处理?

  问:在【我要办税】—【税费申报及缴纳】—【按期应申报】界面填写增值税点击申报提示“申报失败,您没有进行网上抄报税或网上抄报税失败(未抄报...

个税怎么申报最划算
个税怎么申报最划算

  首先,应熟悉相关的个税法规,了解自己的个税账户的有关资料及税收制度,可以通过政府网站或其他资源了解?! ∑浯?,应准备申报资料,一般包括个...

收藏!增值税超通俗讲解来啦!简易计征,税率讲解……
收藏!增值税超通俗讲解来啦!简易计征,税率讲解……

  增值税知识  有人说增值税好难  政策多、税率多、计算也不简单  背起来还是有点小痛苦的~  今天为小伙伴们分享的内容  能让大家欢快的...

?

官方微信

集团总部010-85803387

北京市海淀区创业公社(中关村国际创客中心)

海淀分公司17813126125

北京市海淀区恒欣商务大厦1层122室

通州分公司17701222182

北京市通州区合生世界村H区1号楼210室